Лекция 8. Анализ и проектирование программного обеспечения. Проектирование ПО

Проектирование системы является поиском ответа на вопрос как следует сделать то, что следует сделать. Предполагается, что что следует сделать, проектная группа уже решила в ходе анализа. Другими словами, внимание сосредоточено в первую очередь на удовлетворении нефункциональных требований и адаптации проекта к предстоящей реализации.

Этапы проектирования:

Проектирование архитектуры системы выполняется архитектором. Определяются детали реализации архитектурных механизмов, обозначенных в процессе анализа. Например, уточняется способ хранения данных, реализация дублирования для повышения надежности системы и т. п. Поскольку практически все механизмы - это некоторые типовые решения (образцы, шаблоны, каркасы), они документируются в проекте (модели) с помощью кооперации со стереотипом <<mechanism>>, при этом структурная часть механизма описывается с помощью диаграмм классов, а поведение - с помощью диаграмм взаимодействия.

Ранее мы встречались с использованием коопераций для моделирования реализаций вариантов использования. В них объединялись структурные модели (диаграммы классов) с моделями поведения (диаграммами взаимодействия).


Проектные механизмы являются переходным этапом от механизмов анализа к механизмам реализации. Механизм реализации - решение, имеющее конкретного поставщика, проектный механизм - каркас, максимально приближенный к реализации, имеющий конкретное наполнение, чем отличается от механизма анализа, являющегося лишь своеобразной меткой.

В качестве примера рассмотрим механизм Persistency - хранение экземпляров устойчивых классов в БД. Предположим, что в проекте системы регистрации в качестве языка программирования используется Java. Поскольку существующая система каталога курсов функционирует на основе реляционной СУБД, механизмом проектирования, обеспечивающим доступ к этой внешней базе данных, будет RDBMS (Relational Database Management System), реализовать который можно решением JDBC (Java Database Connectivity).

Рис. Диаграмма классов, отображающая механизм JDBC и роли в нем

Стереотип <<role>> используется для элементов модели, являющихся метками-заполнителями (placeholders), - своего рода гнезд, в которые при проектировании будут подставлены реальные элементы, созданные разработчиком системы. Роли являются своего рода параметрами механизма, при подстановке на их место конкретных классов определяется экземпляр механизма, используемый при проектировании системы.

Рис. Изображение механизма JDBC


в виде параметризованной кооперации.


Рис. Диаграмма классов, отображающая структурные связи классов-участников JDBC

Классы-участники механизма JDBC:

PersistencyClient - роль, представляющая любой клиентский класс.

Взаимодействие экземпляров классов, в рамках механизма описывается диаграммами взаимодействия, например:


Из диаграммы видно, что для создания новых данных (нового экземпляра устойчивого класса) экземпляр клиентского класса PersistencyClient запрашивает DBClass. DBClass создает новый экземпляр PersistentClass, запрашивает начальные значения его атрибутов (записанные конструктором). Затем DBClass создает новый оператор SQL, используя операцию createStatement() класса Connection. Этот запрос должен добавить новую запись в таблицу. В результате выполнения этого оператора SQL данные нового экземпляра устойчивого класса помещаются в БД.

После идентификации архитектурных решений и механизмов проектирования производится выявление проектных элементов системы. Проектными элементами являются проектные классы, интерфейсы и подсистемы. Декомпозиция системы на подсистемы реализует принципы модульности и инкапсуляции. Каждая подсистема скрывает от других частей системы свое внутреннее устройство за интерфейсом. Реализация подсистемы может быть изменена без существенного влияния на остальные части системы. Сложность системы снижается за счет сборки ее из крупных «строительных блоков» - подсистем, которые составлены из мелких строительных блоков - проектных классов.


Первым действием архитектора при выявлении проектных элементов является преобразование классов анализа в проектные элементы.

По каждому классу анализа принимается одно из двух решений:

Совокупности проектных классов объединяются в пакеты или подсистемы. При объединении классов в пакеты учитывается, что:

Например, если пользовательский интерфейс нестабилен, имеет смысл объединить все классы, его реализующие, в отдельный пакет. Если UI не будет подвергаться существенным изменениям, можно объединить в отдельные пакеты классы, взаимодействующие при реализации разных вариантов использования. В этом случае возможные изменения реализаций вариантов использования будут локализованы в отдельных пакетоах.

Распределяя классы по пакетам, желательно добиться ситуации, когда через границы пакетов проходит значительно меньшее количество связей, чем находится внутри пакетов.

После выделения пакетов устанавливаются зависимости между ними и видимость членов пакета. К закрытым членам пакета доступ извне запрещен. Это позволяет скрыть внутреннее устройство пакета.


Несколько классов могут быть объединены в подсистему если:


Заметим, что связь клиентского класса с подсистемой более гибкая, чем с пакетом, в том смысле, что изменения внутри подсистемы не затрагивают клиентский класс. Во втором случае изменения из пакета могут распространиться на клиента вдоль зависимости. Обратной стороной гибкости является такой неприятный факт - интерфейс должен быть стабильным. Любое изменение в интерфейсе затронет реализующую его подсистему (вдоль связи реализации), а также клиентский класс, которому требуется данный интерфейс (вдоль зависимости). Очень желательно сразу правильно описать интерфейсы.

Примеры возможных подсистем: подсистема безопасности, защиты данных, архивирования; подсистема пользовательского интерфейса или интерфейса с внешними системами; коммуникационное ПО, доступ к базам данных.

При создании подсистем в модели выполняются следующие преобразования:

Все интерфейсы подсистем должны быть полностью определены в процессе проектирования архитектуры, поскольку они будут служить в качестве точек синхронизации при параллельной разработке системы. Описание интерфейса включает:


В качестве примера (для системы регистрации) приведем подсистему BillingSystem, которая создана вместо граничного класса BillingSystem. Взаимодействие с ней осуществляется через объект-посредник класса BillingSystem, реализующего интерфейс iBillingSystem. На диаграмме показаны внешние связи подсистемы.

После выявления проектных элементов выполняется формирование архитектурных уровней. В ходе анализа было принято предварительное решение о выделении архитектурных уровней. В ходе проектирования все проектные элементы системы должны быть распределены по выделенным при анализе уровням. С точки зрения модели это означает распределение проектных классов, пакетов и подсистем по пакетам со стереотипом «layer», соответствующим архитектурным уровням.

Пример формирования архитектурных уровней (система регистрации на курсы):

На диаграмме указаны зависимости между пакетами.

После формирования архитектурных уровней выполняется проектирование структуры потоков управления. Оно осуществляется при наличии в системе параллельных процессов. Цель проектирования - выявление существующих в системе процессов, характера их взаимодействия, создания, уничтожения и отображения в среду реализации. Требования параллелизма возникают в следующих случаях:

• необходимо распределение обработки между различными процессорами или узлами;

• система управляется потоком событий;

• вычисления в системе обладают высокой интенсивностью;

• с системой одновременно работает много пользователей.

Например, система регистрации курсов обладает свойством параллелизма, поскольку она должна допускать одновременную работу многих пользователей (студентов, регистраторов и профессоров), каждый из которых порождает в системе отдельный процесс.

Процесс - это ресурсоемкий поток управления, который может выполняться параллельно с другими потоками. Он выполняется в независимом адресном пространстве и в случае высокой сложности может разделяться на два или более потоков.

Поток (нить) - это облегченный поток управления, который может выполняться параллельно с другими потоками в рамках одного и того же процесса в общем адресном пространстве.

Необходимость создания потоков в системе регистрации курсов диктуется следующими требованиями:

• если курс окажется заполненным в то время, когда студент формирует свой учебный график, включающий данный курс, то он должен быть извещен об этом (необходим независимый процесс, управляющий доступом к информации конкретных курсов);

• существующая база данных каталога курсов не обеспечивает требуемую производительность (необходим процесс промежуточной обработки - подкачки данных).

Реализация процессов и потоков обеспечивается средствами операционной системы.

Для моделирования структуры потоков управления используются так называемые активные классы - классы со стереотипами <<process>> и <<thread>>. Активный класс владеет собственным процессом или потоком и может инициировать управляющие воздействия. Связи между процессами моделируются как зависимости. Потоки могут существовать только внутри процессов, поэтому связи между процессами и потоками моделируются как композиции. Модель потоков управления помещается в пакет Process View (представление процессов - одно из архитектурных представлений в модели «4+1»). В качестве примера приведена диаграмма классов, описывающая структуру процесса регистрации студента на курсы. Обратите внимание, что все классы на ней являются активными (выделены двойными вертикальными границами).

Активные классы, показанные на этих диаграммах, выполняют следующее назначение:

• StudentApplication - процесс, управляющий всеми функциями студента-пользователя в системе. Для каждого студента, начинающего регистрироваться на курсы, создается один объект данного класса.

• CourseRegistrationProcess - процесс, управляющий непосредственно регистрацией студента. Для каждого студента, начинающего регистрироваться на курсы, также создается один объект данного класса.

• CourseCatalogSystemAccess - управляет доступом к системе каталога курсов. Один и тот же объект данного класса используется всеми пользователями при доступе к каталогу курсов.

• CourseCache и OfferingCache используются для асинхронного доступа к данным в БД для повышения производительности системы. Они представляют собой кэши для промежуточного хранения данных о курсах, извлеченных из двух таблиц БД.

Создание потоков во время инициализации приложения моделируется с помощью диаграмм взаимодействия.

Объекты любого проектного класса или подсистемы должны существовать внутри по крайней мере одного процесса. Связи между процессами и проектными классами моделируются на диаграммах классов. Ниже приведены примеры для системы регистрации:

Обратите внимание, что на диаграмме зависимости между процессами соответствуют ассоциациям и зависимостям между классами, экземпляры которых содержатся в процессах.

После проектирования структуры потоков управления осуществляется проектирование конфигурации. Если создаваемая система является распределенной, то необходимо спроектировать ее конфигурацию в вычислительной среде, т. е., описать вычислительные ресурсы, коммуникации между ними и распределение компонент системы по вычислительным узлам.

Распределенная сетевая конфигурация системы моделируется с помощью диаграммы размещения. Диаграмма размещения - это единственная диаграмма, входящая в состав представления размещения - одного из архитектурных представлений, входящих в модель «4+1» Основные элементы диаграммы размещения:

Вспомогательные элементы диаграммы размещения - артефакты, т. е. компоненты системы, размещаемые в среды выполнения. Каждая компонента соответствует процессу, выделенному ранее в структуре процессов. Распределение процессов, составляющих структуру потоков управления, по узлам сети производится с учетом следующих факторов:

Пример - диаграмма размещения для системы регистрации на курсы:


Остальные работы относятся к проектированию элементов системы, которое осуществляют разработчики под общим руководством архитектора. Начинается оно с уточнения реализаций вариантов использования. Уточнение заключается в модификации диаграмм взаимодействия и диаграмм классов с учетом вновь появившихся на шаге проектирования классов и подсистем, а также проектных механизмов. Вносятся изменения в описания потоков событий вариантов использования (с помощью скриптов и примечаний). Для упрощения системы предпринимаются попытки унификации классов и подсистем по следующим правилам:

На диаграммах последовательности экземпляры классов анализа заменяются экземплярами проектных элементов. Если класс анализа был преобразован в подсистему, то его экземпляр заменяется «экземпляром интерфейса» подсистемы. Таково соглашение моделирования. На самом деле у интерфейсов нет экземпляров, так как они - лишь спецификации соглашений по взаимодействию с подсистемами. Изображая «экземпляр интерфейса» на диаграмме, мы указываем, на взаимодействия с экземпляром класса, реализующего интерфейс, но не указываем конкретный класс, так как это может быть любой класс, реализующий данный интерфейс.

Следует избегать случаев, когда на диаграмме «экземпляр интерфейса» отправляет какие-либо сообщения. Это накладывает ограничения на реализацию интерфейса, а значит, противоречит самой идее использования интерфейса и выделения подсистемы. Поэтому такие сообщения следует убирать с диаграмм взаимодействия, описывающих реализации вариантов использования. Отправка сообщений экземплярами классов, реализующих интерфейсы, изображается на диаграммах взаимодействия, созданных при проектировании подсистем.

После уточнения реализаций вариантов использования осуществляется проектирование подсистем. Оно включает в себя следующие действия:


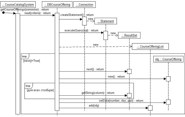
Пример проектирования подсистемы CourseCatalogSystem:

Рис.Диаграмма кооперации, описывающая реализацию интерфейсной операции getCourseOfferings() в подсистеме CourseCatalogSystem.

Заметим, что реализация подсистемы CourseCatalogSystem выполнена созданием экземпляра механизма JDBC, т. е. подстановкой класса DBCourseOffering вместо роли DBClass, CourseOffering - вместо PersistentClass, CourseOfferingList - вместо PersistentClassList, CourseCatalogSystem вместо PersistencyClient. То есть, берется шаблонная диаграмма взаимодействия из модели механизма и уточняется подстановкой конкретных классов. Аналогично будет получена диаграмма классов, описывающая структурные связи подсистемы. Подстановка классов на месте ролей изображена на рис.:

Еще одним важным моментом является использованное на диаграмме соглашение моделирования: Вызов операции getCourseOfferings(), реализацию которой мы описываем, производится клиентским объектом (названным CourseCatalogSystemClient) не имеющим указания класса. В самом деле, подсистема ничего не знает о своих клиентских классах, так что указать класс невозможно. По смыслу на месте объекта CourseCatalogSystemClient может быть либо экземпляр RegistrationController, либо экземпляр CloseRegistrationController.


UML2 позволяет обойтись без объекта не имеющего класса, так как на диаграммах последовательности позволительно изображать найденные сообщения, т. е. сообщения без отправителя. Подсистема себя ведёт одинаково независимо от того, кто является отправителем getCourseOfferings(), поэтому отправителя на диаграмме нет.

Рис. Связывание образца JDBC с конкретными классами системы

После проектирования подсистем производится проектирование классов, которое включает следующие действия:

Каждый граничный класс преобразуется в некоторый набор классов, в зависимости от своего назначения. Это может быть набор элементов пользовательского интерфейса, зависящий от возможностей среды разработки, или набор классов, реализующий системный или аппаратный интерфейс.

Классы-сущности с учетом соображений производительности и защиты данных могут разбиваться на ряд классов. Основанием для разбиения является наличие в классе атрибутов с различной частотой использования или видимостью. Такие атрибуты, как правило, выделяются в отдельные классы.

Что касается управляющих классов, то классы, реализующие простую передачу информации от граничных классов к сущностям, могут быть удалены. Сохраняются классы, выполняющие существенную работу по управлению потоками событий (управление транзакциями, распределенная обработка и т.д.).

Полученные в результате уточнения классы подлежат непосредственной реализации в коде системы.

Обязанности классов, определенные в процессе анализа и документированные в виде «операций анализа», преобразуются в операции, которые будут реализованы в коде. При этом:

Уточнение атрибутов классов заключается в следующем:

Если в системе присутствуют объекты со сложным поведением, то строят диаграммы состояний. Сведения об этом виде диаграмм даны в конспекте лекции 3. Построение диаграмм состояний может оказать следующее воздействие на описание классов:


В процессе проектирования связи между классами подлежат уточнению.

Некоторые ассоциации преобразуются в зависимости (в случаях, когда соединения экземпляров классов не стабильны, т. е. временны, например, если объект является параметром или результатом операции или ее локальной переменной). Оставшиеся ассоциации преобразуются в агрегации или композиции. Композиции бывают 2-х видов:

Примеры: университет -> факультет -> кафедра; здание -> этаж здания.

Виды агрегаций:

Примеры: автомобиль -> колесо; предприятие -> сотрудник.

Определяются направления связей, при этом учитываются взаимодействия объектов, а также ожидаемое количество экземпляров классов. Классы ассоциаций являются артефактами моделирования и не поддерживаются языками программирования, поэтому они должны быть преобразованы в обычные классы. Это преобразование называется материализацией связи. Структурные связи с множественными полюсами уточняются. Им приписываются квалификаторы. Квалификатор - атрибут или набор атрибутов ассоциации, значение которых позволяет выбрать для конкретного объекта квалифицированного класса множество целевых объектов на противоположном конце соединения. Например, если в папке может находиться не более одного файла с заданным именем, то имя файла - квалификатор ассоциации папка -> файл. Соответствующие атрибуты у целевых классов должны быть удалены. Квалификатор не обязательно состоит из одного атрибута (также как и потенциальный ключ записей в таблице).

Для множественных полюсов указываются типы: множество {set}, упорядоченное множество {ordered}, мультимножество {bag}, упорядоченное мультимножество {sequence}. На диаграммы могут быть явно указаны классы-контейнеры (список, хэш-таблица и проч.). Классам с необязательными связями добавляются операции проверки, существования соединения между их экземплярами.

Связи обобщения могут преобразовываться в ситуациях с так называемой метаморфозой подтипов, когда есть необходимость менять тип объектов (например, преобразовывать студента-заочника в студента дневного отделения или наоборот).

В модели добавляются ограничения. Для их записи используется язык OCL, рассмотренный в лекции 4.

Проектирование баз данных производится, если используется реляционная БД, при этом классы-сущности объектной модели отображаются в таблицы реляционной БД. Подробное рассмотрение вопросов проектирования БД содержится в лекции 9.

Литература к лекции 8


Hosted by uCoz